Version 1.1: Update of the Texting1.ReceivingEnabled blocks because of the new App Inventor Version 133.


Phone Number of the Device with App InventorNote: with the extension feature, this workaround is now obsolete. Thank you MIT!
Now you can use my Telephony Manager Extension instead.
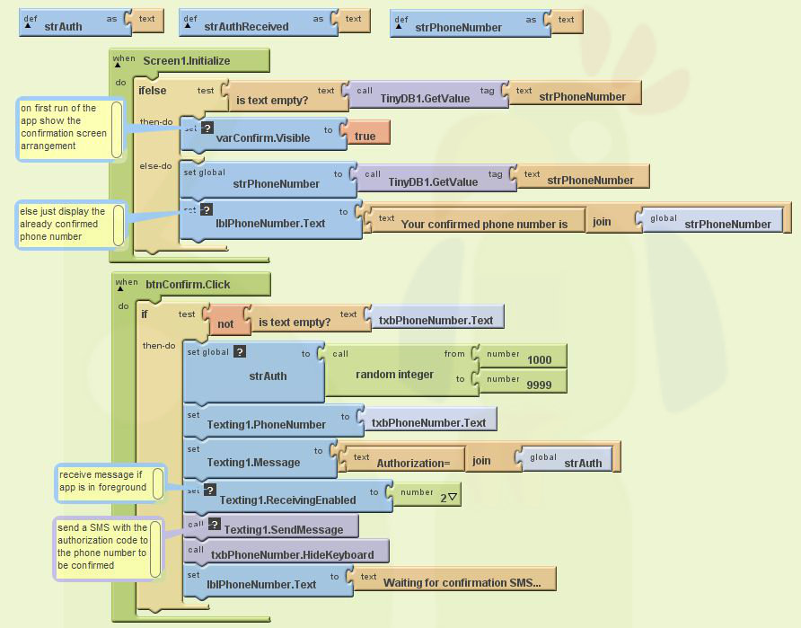
Unfortunately there is currently no simple possibility to get a user's phone number.
However with this trick, which has been provided by
Collins Owusu, the app sends a SMS with a
authorization code to the phone number entered by the user and can confirm the phone number this way. Thank you Collins for this great idea!
The app will need permission to send and receive a SMS.
You probably also might be interested in the example How to get some Device specific info with App Inventor.
and How to get the Device ID within App Inventor calling a Java app.
Version 1.1: Update of the Texting1.ReceivingEnabled blocks because of the new App Inventor Version 133.




Developing and maintaining snippets, tutorials and extensions for App Inventor takes a lot of time.
I hope it saved some of your time. If yes, then you might consider to donate a small amount!
or donate some mBTC to
Address:
1Jd8kXLHu2Vkuhi15TWHiQm4uE9AGPYxi8

Thank you! Taifun
Download aia file for App Inventor
Back to top of page ...

This work by Pura Vida Apps
is licensed under a Creative Commons Attribution-ShareAlike 3.0 Unported License
with attribution (name=Pura Vida Apps and link to the source site) required.